版本:v3.0.2大小:10.74MB
系统:安卓4.1更新:2025-11-19 00:17:19
Exagear模拟器中文版堪称一款极为强大的游戏模拟器,借助它,玩家能够在手机上畅玩各类PC端大型游戏。该模拟器功能十分强劲,支持在手机上安装运行,所涵盖的可支持游戏种类繁多,玩家能够自由挑选心仪的游戏进行体验。只要用户拥有这款模拟器,无论何种类型的电脑游戏,都能在手机上轻松驾驭,便捷性极高。而且,无需获取root权限,就能轻松启动模拟器并导入游戏,迅速开启游戏之旅。
这个模拟器的主要功能就是将经典的 PC 游戏带到 Android 智能手机或平板电脑上来。
当然,这个模拟器对于系统资源的需求是巨大,运行比较大型的游戏的时候会感到明显的发热发烫现象
要是你是经典游戏的忠实爱好者,在外出差或者处于其他类似情形,想借助玩游戏来消磨时间,那么我强烈推荐你使用这个模拟器。
1、你必须拥有你将要运行的PC游戏的授权副本。第一步是将其安装到桌面PC上。
2、把游戏的安装文件夹,从你电脑(一般在C:Program Files路径下)移至你移动设备SD卡中的“exear”文件夹。
3、若你有一个版本需在CD驱动器中保存游戏数据,那么,请把CD里的文件复制到你的Android设备中,并将其他游戏文件传输至指定文件夹(位于exear文件夹内)。
4、启动exear Strategies应用程序并运行exe。
1、安装好软件后点击打开,再点击左上角的三条横线打开设置,进入环境管理。

2、点击右上角的加号添加,选择一个。

3、根据实际情况设置一下这些参数。

4、然后我们回到手机端存储,新建一个exagear文件夹。

5、将你所玩游戏的EXE文件放置在此处,接着返回exagear软件,点击打开D盘,就能看到游戏了。

1、在exagear模拟器安装包。

2、解压edfix23数据包

3、把bass.so文件复制或者移动到手机根目录。
根目录位置:储存管理→手机储存→bass.so(不要任何文件夹)

4、安装exagear模拟器并打开

5、看到此提示后退出模拟器

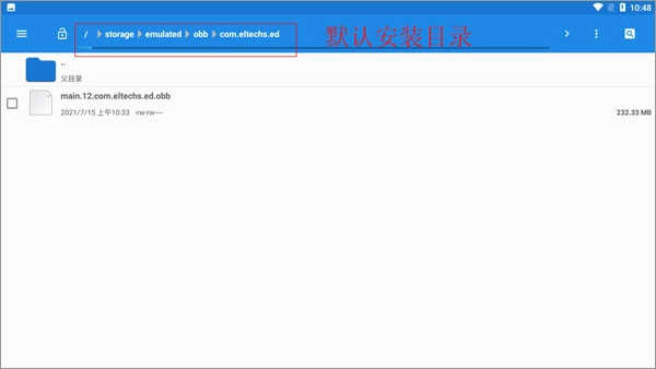
6、将数据包main.31.com.eltechs.ed.obb 进行移动或复制操作,目的地为 Android→obb→com.eltechs.ed文件夹。
注意:是 com.eltechs.ed文件夹

注意:
普通版obb数据包名字是:main.30.com.eltechs.ed.obb

7、打开模拟器(解压时不要点击屏幕,误点的话点击空白地方就行)

8、启动后点击左上角三横(桌面两字左边)

9、点击环境管理

10、如果玩3d游戏就点击右上角+号添加一个环境(如果玩mugen或者2d游戏可无视这步)

11、选择一个环境管理点击左边的三点选择设置

12、设置好游戏对应的分辨率和颜色(设置好后按左上角←退出)

13、点击设置好的环境右边三点选择启动

14、第一次启动会显示这个(不用管)

15、把游戏放到ExaGear文件夹里(游戏记得解压)
ps:如果没有ExaGear文件夹就自己创建一个
若游戏无法显示,可将ExaGear文件夹全部大写,改为EXAGEAR。要是使用的是其他版本模拟器,不妨尝试把游戏放置到Download文件夹。

16、在模拟器中进入D盘查找游戏。若游戏是在模拟器打开后才放入的,可先随意进入一个文件夹,然后退回D盘,此时就能看到该游戏。

17、找到游戏的开始exe文件进入游戏(可以愉快玩耍了)。

界面简洁明了,操作便捷,使用户能够轻松上手,并且享受游戏时充实的乐趣。
支持多种游戏格式,包括ISO、BIN、IMG等,满足用户不同的游戏需求。
提供了兼容性调整,使用户无需担心游戏在模拟环境中出现问题。
借助exagear模拟器中文版,用户能够在移动设备上收获可与PC游戏机比肩的游戏体验,无论是画面呈现还是操作手感。
丰富的游戏资源,包括经典的游戏作品、热门的新游戏等,让用户尽情畅玩游戏。
支持即时存档和同步进度功能,使得用户可以在不同设备上随时切换游戏,并且无需重复完成游戏进度。
具备广泛的兼容性,不仅可以在各种设备上完美运行,还能与其他软件和设备进行良好的兼容。
该软件专为用户打造优质的游戏体验,让您沉浸在游戏的乐趣中。
同类热门
热门软件
樱花影视2024最新版38.6MB41000人在玩2024最新版樱花影视安装后,为用户提供高清、超清、蓝光等丰富画质选项,无论处于何种网络环境,都能保证用户收获流畅又清晰的观影感受。樱花影视平台涵盖海量电影、电视剧、综艺、动漫等各类影视作品,无论是备受瞩目的热门大片,还是独具特色的小众佳作,都能在此平台寻得踪迹。借助先进的搜索技术,用户能够迅速定位到自己心仪的影视作品,大大节省搜索时间。
查看
汽水音乐永久VIP免费版131.7MB89245人在玩汽水音乐永久VIP免费版本,是一款致力于帮助用户发掘更多优质音乐的手机音乐播放平台。此软件集合了流行、嘻哈、电音、摇滚、国风、民谣等几十种风格各异的音乐。不仅如此,通过汽水音乐永久VIP免费版,我们还能选择各种不同的音效,从而让大家更舒适地享受音乐。
查看热门标签
最新软件
简鹿视频格式转换器最新版49.0MBv1.2简鹿视频格式转换器最新版——好用给力的视频格式转换编辑工具,应用功能非常强大,高效剪辑操作,音频提取、图片拼接等操作十分便捷,感兴趣的小伙伴不妨前来下载简鹿视频格式转换器最新版使用。
查看
pi browser178.5MBV22.9.0.9Pi Browser 是一款致力于为用户打造去中心化网络浏览体验的工具。相较于传统浏览器,它能够迅速应对各类网络压力状况。不仅如此,Pi Browser 还会依据用户日常的搜索习惯,精准推送与之相关的投资信息。在此,用户能够尽情阅读海量的优质资讯,同时享有强大的搜索引擎助力以及全面的功能设定,全方位满足自身多样化的浏览需求。
查看
pixel shimeji自定义桌宠50.6MBV2.3.9pixel shimeji自定义桌宠,一款广受赞誉的免费桌面宠物养成及自制软件。在这儿,你能邂逅众多像素风格的迷你动漫角色,每个角色都有专属招牌动作与独特语音,还能设定对话内容,丰富互动形式。不仅如此,用户还能自行制作桌宠,从手机相册挑选头像导入软件,借助AI技术打造表情、动作等元素,保存后一键添加至桌面,为单调屏幕增添活力。喜爱的小伙伴,快来pixel shimeji自定义桌宠体验一番吧!
查看