首页 > 软件 > 插件软件 >exagear模拟器
exagear模拟器

exagear模拟器

exagear模拟器功能十分强大,可轻松模拟众多游戏的运行环境,运行过程流畅无阻,让你在此畅享更丰富的游戏体验。它的功能相当实用,是一款非常好用且全面的PC游戏模拟器软件。

游戏工具 手机模拟器 街机模拟器

评分7.9
1304人

版本:V6.2.1大小:10.7MB

系统:安卓4.1更新:2025-12-27 00:26:31

软件介绍

exagear模拟器是一款便捷实用的PC游戏模拟工具,其安卓直装版本了丰富多样的游戏资源,涵盖不同类型与版本,用户可在此轻松挑选心仪的游戏内容,找到契合自身喜好的游戏风格。该模拟器全程有系统监测保障数据安全流通,无任何病毒风险,适配所有安卓机型,能让每一位用户都便捷体验移植游戏,充分满足游戏需求。

exagear模拟器怎么使用

1、在本站安装apk安装包和bass.so文件压缩包。

exagear模拟器

2、解压edfix23数据包

exagear模拟器

3、把bass.so文件复制或者移动到手机根目录。

根目录位置:储存管理→手机储存→bass.so(不要任何文件夹)

exagear模拟器

4、安装exagear模拟器并打开

exagear模拟器

5、看到此提示后退出模拟器

exagear模拟器

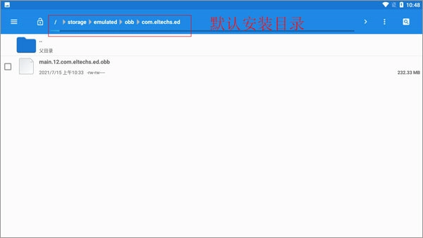
6、将数据包main.31.com.eltechs.ed.obb移动或复制到Android→obb→com.eltechs.ed文件夹中。

注意:是 com.eltechs.ed文件夹

exagear模拟器

注意:

普通版obb数据包名字是:main.30.com.eltechs.ed.obb

exagear模拟器

7、打开模拟器(解压时不要点击屏幕,误点的话点击空白地方就行)

exagear模拟器

8、启动后点击左上角三横(桌面两字左边)

exagear模拟器

9、点击环境管理

exagear模拟器

10、若要玩3D游戏,可点击右上角的+号添加环境(若玩的是MUGEN或2D游戏,则无需进行此操作)

exagear模拟器

11、选择一个环境管理点击左边的三点选择设置

exagear模拟器

12、设置好游戏对应的分辨率和颜色(设置好后按左上角←退出)

exagear模拟器

13、点击设置好的环境右边三点选择启动

exagear模拟器

14、第一次启动会显示这个(不用管)

exagear模拟器

15、把游戏放到ExaGear文件夹里(游戏记得解压)

ps:如果没有ExaGear文件夹就自己创建一个

要是游戏无法显示,可将ExaGear文件夹名称全部改为大写的EXAGEAR;要是用的是其他版本的模拟器,也能尝试把游戏放到Download文件夹里。

exagear模拟器

16、在模拟器中进入D盘查找游戏(若游戏是在打开模拟器后才放入的,只需随意进入一个文件夹再返回D盘,该游戏就会显示出来)。

exagear模拟器

17、找到游戏的开始exe文件进入游戏(可以愉快玩耍了)。

exagear模拟器

exagear模拟器特色

1、丰富的游戏选择,您可以在这里选择丰富的游戏类型,可以感受不同的游戏乐趣,探索丰富的游戏模式。

2、你能够在自己的手机上运行电脑游戏,这里面还包含不少游戏包,安装完成后你就可以游玩这些电脑游戏了。

3、借助模拟器,让你能用手机游戏的方式体验经典电脑游戏,在手掌间感受精彩的电脑游戏内容,同时还提供完整的安装功能。

4、这里提供全方位的安装体验,借助键盘灯与各类工具,为大家设置一些巧妙实用的功能,让大家的操作过程更轻松便捷。

exagear模拟器

exagear模拟器亮点

1、2万多款经典游戏汉化精品,全部验证可玩。

2、街机、掌机、家用机等18款经典游戏主机。

3、安装一键完成,游戏主机分类一目了然。

4、免费高速,支持多任务多线程同时。

exagear模拟器

exagear模拟器优势

exagear模拟器功能十分强大,可轻松模拟众多游戏的运行环境,运行过程流畅无阻,让你在此畅享更丰富的游戏体验。它的功能相当实用,是一款非常好用且全面的PC游戏模拟器软件。

更多

同类热门

牛牛视频牛牛视频 蓝河工具箱最新版蓝河工具箱最新版 牛牛影视牛牛影视 OmeTV安卓版OmeTV安卓版 高速公路云实时监控高速公路云实时监控 读圣经读圣经 蚂蚁盒子蚂蚁盒子 粉色abb苏州晶体安卓版粉色abb苏州晶体安卓版

热门软件

热门标签

桃子汉化组移植游戏大全 值得推荐的小游戏下载 游戏折扣平台app 换装小游戏 像王者的游戏不用登录 每天送十连的手游 枪战小游戏 最新PDF转换器软件 好玩的探索解谜小游戏 适合情侣玩的小游戏 第一人称射击小游戏大全 超爽零氪游戏

最新软件

exagear模拟器
exagear模拟器 exagear模拟器功能十分强大,可轻松模拟众多游戏的运行环境,运行过程流畅无阻,让你在此畅享更丰富的游戏体验。它的功能相当实用,是一款非常好用且全面的PC游戏模拟器软件。
马上下载